Гейтвей в вещании: как работает рестример и зачем он нужен
В рамках этой статьи под гейтвеем понимается рестример — устройство, которое принимает поток и перенаправляет его дальше, без глубокого анализа или преобразования содержания на уровне элементарных потоков. В телекоммуникационной индустрии термин «гейтвей» также встречается в сетях передачи данных, где обозначает устройства, соединяющие локальные сети — в этой статье речь идёт не о них.
Простое устройство с непростой задачей
Рестримеры не демультиплексируют транспортный поток и не взаимодействуют с элементарными потоками внутри него. Их работа ограничена транспортным уровнем: они могут проверять структуру TS-пакетов и, например, отслеживать непрерывность (Continuity Counter), что позволяет выявлять потери пакетов (CC-ошибки). Но проблемы, возникающие на уровне элементарных потоков, например замирание видео или пропадание аудио, рестример не заметит — такая диагностика просто не входит в его функции.
Тем не менее, рестримеры находят важное применение в различных сценариях, где нужно обеспечить стабильную и масштабируемую передачу контента.
Прямая трансляция: от студии до зрителя
Один из распространённых кейсов — организация прямой трансляции, например, спортивного матча или студийного эфира. В такой схеме задействуются два гейтвея.
Первый захватывает SDI-сигнал с камер (напрямую с камеры или после дополнительной обработки, такой как наложение логотипов, графических элементов и других преобразований), выполняет кодирование, мультиплексирование в транспортный поток и передает его через SRT-протокол в облако.
Второй гейтвей, расположенный в облачной инфраструктуре, выполняет преобразование SRT-SRT: он принимает поток и распределяет его клиентским станциям.
Такая архитектура решает сразу две задачи:
- Позволяет вынести точку подключения клиентов за пределы локальной сети (которая часто имеет ограниченный доступ извне);
- Оптимизирует нагрузку на канал: если битрейт кодированного потока составляет 10 Мбит/с, то каждое клиентское подключение создает аналогичную нагрузку (10 клиентов = 100 Мбит/с). Размещая этот узел в облаке, мы переносим нагрузку с локальной инфраструктуры на облачные ресурсы.

Организация локального IPTV
Другой сценарий — локальное IPTV-вещание, например, в отелях. Кодированный контент доставляется в точку по SRT, затем преобразуется в UDP и раздается по локальной сети мультикастом. Мультикаст уже можно принимать клиентскими STB или смотреть на ТВ. В отличие от случая с прямой трансляцией, здесь мы не выносим точку подключения за пределы локальной сети, а наоборот доставляем контент в локальную сеть.
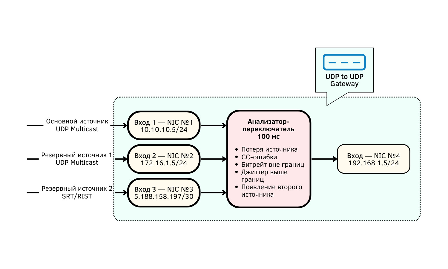
Резервирование источников
Гейтвеи также применяются внутри одной локальной сети для организации резервирования источников. Эти источники могут доставляться различными протоколами (UDP, RTP, SRT, RIST) и через разные сетевые интерфейсы. Например, можно получать основной и несколько резервных источников из разных подсетей или даже извне, а также настроить приоритет резервных источников.
Гейтвей автоматически переключается на резервный источник при срабатывании триггера, например при потере основного сигнала. Хотя в отличие от транскодеров он полноценно не анализирует содержимое потока, он способен детектировать потерю пакетов, отклонения в битрейте и другие аномалии. При этом система может предварительно проверять состояние резервных источников и переходить на них только при гарантированной доступности, что снижает вероятность ошибок и ложных срабатываний. Время переключения — от 100 до 200 мс — считается приемлемым для большинства задач. Наконец, еще один из важных вариантов применения — резервирование линий передачи сигнала по стандарту SMPTE ST 2022-7. В такой схеме участвуют два специализированных гейтвея: Пример: передача сигнала из студии на головную станцию через открытый интернет с использованием трех независимых провайдеров — ISP1, ISP2, ISP3. Даже при потере связи с одним из провайдеров система продолжит доставку потока без прерываний, компенсируя недостающие пакеты из других линий. Это значительно повышает отказоустойчивость трансляции, особенно при работе в нестабильных сетевых условиях. Гейтвей — это больше, чем просто «передатчик потока». Он становится важным элементом в современных системах вещания, позволяющим эффективно управлять потоками, решать задачи распределения контента, резервирования и согласования протоколов. Описанные в статье сценарии успешно реализуются с помощью Elecard CodecWorks Gateway — рестримера, разработанного в России. Это полностью программное решение, совместимое со всеми x86 аппаратными платформами. Решение сертифицировано, включено в реестр отечественного ПО и поддерживает установку на российскую ОС Astra Linux. Это гарантирует простоту закупки и долгосрочную поддержку. Elecard CodecWorks Gateway обеспечивает контроль скорости передачи, что критично при работе с DVB-модуляторами. Решение поддерживает SSM (Source-Specific Multicast) — механизм, позволяющий получателям выбирать конкретный источник данных. Это снижает нагрузку на сеть и повышает безопасность вещания.

ST 2022-7: резервирование линий передачи

Вместо заключения — о российском рестримере Elecard CodecWorks Gateway
