Моделирование в мясопереработке: неожиданный успешный пример применения Engee
Суть проекта заключалась в моделировании процесса измельчения замороженного мясного сырья для прогнозирования степени его измельчения. Если говорить простыми словами — создали модель системы управления промышленной мясорубки!

В ходе исследования была разработана модель системы автоматизированного управления (САУ) процессом измельчения мясного сырья. Она обеспечивает контроль ключевых параметров через настройку регуляторов, с учетом технологических особенностей оборудования и требований производства.
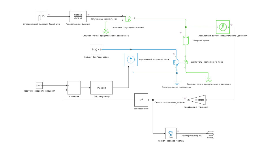
Модель учитывала нелинейные характеристики электромеханических преобразований и переменную нагрузку на фрезерный измельчитель, описываемую как стационарный эргодический процесс.
Методом Монте-Карло на управляющей вычислительной машине (УВМ) были определены числовые характеристики процесса — математическое ожидание и дисперсия — на основе экспериментальных данных. Методом оценки спектральной плотности была определена передаточная функция формирующего фильтра. Это позволило создать цифровую модель САУ, обеспечивающую прогнозирование степени измельчения через анализ зависимости между частотой вращения фрезы (2289,14 об/мин при скорости подачи 0,0243 м/с) и размером частиц.
С помощью библиотеки механики и электричества была реализована модель электропривода и воздействий на него в процессе измельчения мясного сырья. Также был разработан интерактивный скрипт, в котором рассчитываются математическое ожидание и среднеквадратическое отклонение размеров мясных частиц (кусочков фарша). Ниже представлены результаты вычислений, полученные в Engee: математическое ожидание и среднеквадратическое отклонение 98 и 13 мкм соответственно. Полученные результаты сравнивали с результатами исследований, проводимых ФНЦ пищевых систем им. В.М. Горбатова на говядине 2-го сорта с использованием измельчителя консольного типа с мелкозубчатой фрезой. Зафиксированные расхождения между результатами находились в пределах допустимой нормы. Результаты проекта были представлены на секции Ученого совета «Биотехнологии, процессы и оборудование для мясных систем» ФНЦ пищевых систем им. В.М. Горбатова и получили высокую оценку экспертов. Это не первый опыт сотрудничества с ФНЦ пищевых систем им. В.М. Горбатова РАН. В соавторстве с инженерами ЦИТМ «Экспонента», были опубликованы научные статьи о применение Engee в журнале «Мясная индустрия»: Плодотворная работа по цифровизации пищевого производства в российской среде Engee успешно продолжается, и мы уверены, что это далеко не последний наш совместный проект!


